Recently while configuring Dynamics 365 for Tablet we got the below error.
“We’re sorry. You do not have sufficient permission on the server to load the application”
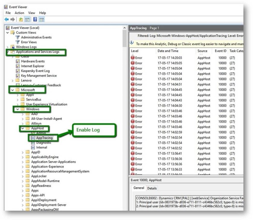
After enabling the tracing we got the details of the error.

The user was having a custom security role to which we had to add the permission for the following entities
- Connection
- Role
- Connection role
- User Dashboard
- Note etc..
After updating the security roles with all the required permissions, we were able to use the App.
Hope it helps..
Discover more from Nishant Rana's Weblog
Subscribe to get the latest posts sent to your email.
